Online Order System

Client
Dominos
Domino's Korea
Role
Project Management | UX/UI Design
Year
2016 - 2017
Goal
Goal

Rebuild Domino’s Pizza Korea’s online delivery channel to make ordering easier, faster, and more intuitive.
The renewal aimed not only to enhance the customer experience through a simplified order flow, but also to modernize the internal management system for greater operational efficiency.

Key Features
Key Features

Reimagining the online ordering experience to be faster, smarter, and more seamless for every pizza lover.

Simplified order process

The renewed ordering flow is designed to be intuitive and efficient, reducing unnecessary steps so customers can order with greater ease, speed, and confidence.

Order
MY KITCHEN
Customize your own pizza

Customers can now create and personalize their pizzas directly on the main ordering platform, enjoying a smoother and richer experience with enhanced customization features.

My Kitchen
QUICK ORDER
Faster than fast, Quick Order

For loyal fans who always know what they want, Quick Order allows them to reorder instantly by saving their favorites, skipping extra steps for maximum convenience.

Quick Order
Even back-office is a big deal

With frequent promotions and a large volume of marketing content, managing everything efficiently had become challenging.
Through this renewal project, unnecessary and fragmented management systems were removed, and the entire admin workflow was unified, resulting in a faster, simpler, and more efficient ordering process.

Admin
Simplify complex function, and make it witty!

We refined complex interfaces into a clean, unified experience that enhances accessibility and strengthens Domino’s playful yet professional brand identity.

Witty
DOMINO'S PAY
Pay by Domino's Pay

Designed with security and ease in mind, Domino’s Pay offers customers a faster, safer, and more seamless checkout within the new order system.

Pay
Perfect Mobile Optimization

With most users ordering on mobile, we built a hybrid app optimized for both performance and usability, ensuring a consistent experience across all devices.

Design Process
Design Process

The project followed a structured waterfall process, progressing step by step from research to final delivery.

01

Discover the Issues from the Previous Channel

Domino’s Pizza has long held a leading position in Korea’s pizza franchise industry.
However, its online ordering system had fallen short of reflecting the brand’s strong reputation and modern standards.

Discover
02

Structuring Core Function First

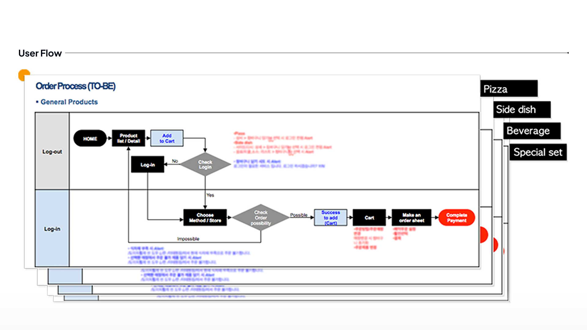
The mission was to create a clear and intuitive ordering process, but each product category had its own characteristics and options.
The first step was to organize and categorize products — such as pizzas, side dishes, beverages, and set menus — to make the structure easier to navigate.
From there, we designed optimized order flows for each product group, ensuring a consistent yet flexible experience. Eliminating unnecessary hurdles and barriers was also a key focus throughout the process.

Data Research & Expert Collaboration
03

Wireframing

Created detailed wireframes defining all key functionalities and design specifications, serving as a guide for the UI design team.

Wireframing
04

Design

Delivered comprehensive UX documentation to the UI design team and led the subsequent phases, including development coordination, design QA, and overall project management.

Design
Project Outcomes
Project Outcomes

🏆 2017 Mobile Awards Korea – Grand Prize, Pizza Franchise Category

Hosted by the Ministry of Science, ICT and Future Planning and the Korea Creative Content Agency (KOCCA)

The renewed Domino’s Pizza ordering platform successfully transformed both customer and internal experiences.
Customers now enjoy a faster, more intuitive ordering flow optimized across mobile and desktop, while administrators benefit from a unified, efficient content management system. The project not only improved usability and reduced operational complexity but also strengthened Domino’s digital brand identity.

Ready for more?
or
Learn about Me